一句话总结: 廉价机场“光速机场”已于近日疑似失联跑路。目前其官网已无法访问,所有节点均已失效。已有大量用户在公开的社群平台反馈此事。
近期,机场市场再次上演了熟悉的“跑路”剧本。主角是曾经以极低价格吸引用户的光速机场。对于还在使用其服务的用户来说,这无疑是一个坏消息,但对于整个市场而言,这又是一次关于风险的警示。
关于光速机场
在讨论其跑路之前,我们先简单回顾一下光速机场是一家什么样的服务商。
- 机场名称: 光速机场
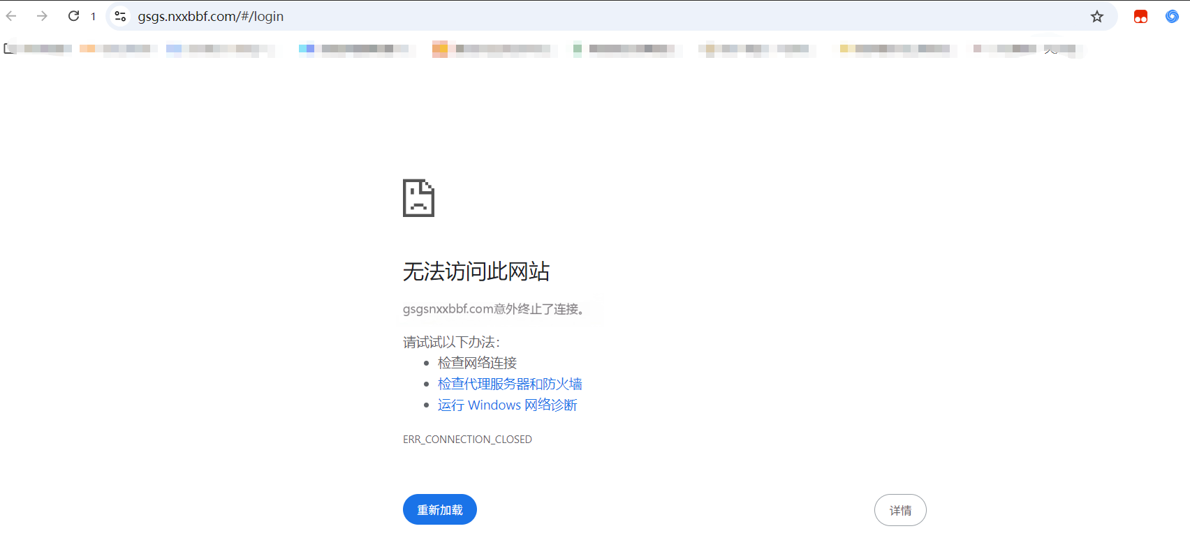
- 官网地址:
gsgs.nxxbbf.com(已失效) - 核心特点: 极致的低价。这是光速机场最鲜明的标签,它以远低于市场平均水平的价格吸引用户,其流传最广的套餐便是“6元/季,每月200G流量”,这个价格在整个行业都极为罕见。
- 技术协议: 主要采用Trojan等主流协议。
- 用户定位: 目标用户非常明确,就是对价格极度敏感的学生党、寻求备用机场的用户,以及对稳定性要求不高的轻度用户。
总而言之,光速机场是一家典型的“以价换量”的廉价机场,它的存在和运营模式,从一开始就为其最终的结局埋下了伏笔。 
事件始末:从服务中断到社群确认
光速机场的“人间蒸发”过程与许多前辈如出一辙,毫无预兆:
- 服务全面中断: 根据多位用户的反馈,光速机场的所有节点在短时间内几乎同时失效,无法建立任何连接。
- 官网无法访问: 紧接着,其官网地址也彻底无法打开,用户无法登录后台查看账户信息或获取新的订阅链接。
- 社群集中反馈: 在一些用户自发形成的、用于追踪服务状态的公开社群平台上,关于光速机场失联的报告集中涌现。大量用户跟帖证实了自己遇到了同样的问题,并确认商家已处于失联状态。
当一个服务商的服务和官网同时消失,且在社群中被多数用户证实失联时,基本可以判定其已经跑路。
给所有用户的警示
光速机场的倒下并非孤例,它再次提醒我们:
- 停止幻想,及时止损: 如果你是光速机场的用户,请接受现实,不要再尝试联系或等待。更重要的是,警惕任何可能冒出的、自称是“新官网”并要求你再次付费的骗局。
- 避开“价格陷阱”: 在选择服务时,任何远低于市场平均成本价的套餐,都应被视为高风险信号。天上不会掉馅饼,只会掉陷阱。
- 短期支付是最好的保险: 无论商家如何宣传、如何承诺,坚持月付或季付是保护自己资金安全的最佳方式。年付甚至更长周期的套餐,虽然单价诱人,但你承担的风险也随之剧增。
- 购买前多做功课: 在付费前,多花几分钟时间,去一些公开的论坛、社群里搜索一下你想购买的服务的名字,看看其他用户的真实反馈和评价。
我们该如何选择?
光速机场的跑路再次证明,选择一家靠谱、能长期运营的服务商至关重要。一味追求低价,最终的结果往往是“人财两空”。
为了避免大家再次踩坑,我根据自己长期的使用体验和观察,整理了一份相对稳定、服务和口碑都经过时间检验的机场名单。如果你正在寻找光速机场的替代品,或者想找一家能安心使用的主力机场,可以参考一下。
希望这篇文章能对你有所帮助,也祝愿大家都能找到适合自己的、稳定的“机场”。